Our approach to Horizontal Scaling
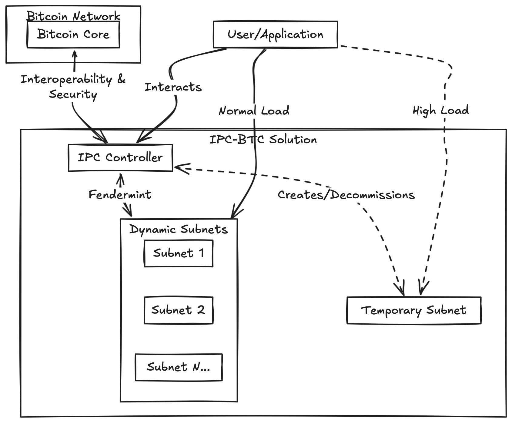
Our IPC-BTC solution is purpose-built to deliver unparalleled scalability while maintaining the high levels of security guaranteed by the Bitcoin network for applications. We achieve this by introducing the concept of "subnets," permissionless independent blockchain systems that enable developers to expand capacity and customize performance as needed.
These systems function as scalable extensions of Bitcoin, capable of handling specific workloads while maintaining interoperability with the core network. Each extension operates with its consensus protocol optimized for its unique use case while leveraging Bitcoin’s foundational security. This flexibility empowers developers to host multiple applications or shard of a single application based on cost, performance, or functionality requirements.
Subnets are organized in a hierarchy, with one parent subnet being able to spawn infinite child subnets. Within a hierarchical subsystem, subnets can seamlessly communicate with each other, reducing the need for cross-chain bridges.
Subnets also have their specific consensus algorithms (usually Fendermint) whilst leveraging security features from parent subnets; in this case, where we are scaling Bitcoin, it will always lead up to the Bitcoin network as a prime "parent subnet" or in other words, all the subnets will inherit the security from bitcoin — This allows dApps to use subnets for hosting sets of applications or to shard a single application, according to its various cost or performance needs. IPC-BTC also implements on-demand/dynamic scalability, which is achieved through the specific network design, allowing throughput to scale on demand by creating temporary extensions when usage peaks and then decommissioning them when no longer needed. This on-the-fly adaptability ensures optimal resource usage without compromising decentralization or user experience.
On-demand scalability, considered necessary as the blockchain ecosystem is rapidly growing, ensures that such a solution is accessible to most dApps, which need to scale their infrastructure rapidly during specific periods.
By seamlessly integrating the concept of extensions with Bitcoin’s ecosystem, our IPC-BTC eliminates the need for complex cross-chain bridges, streamlining interactions between actors inside a unified environment. This approach unlocks new possibilities for developers and businesses, paving the way for scalable, efficient, and secure applications powered by Bitcoin.

Last updated